I cann’t find device “ARMCM4_FP” in keil uversion5. I’m using keil uversion5 and cortex m4. The specific device is “ARMCM4_FP”. But in keil uversion5, I cann’t find device “ARMC4_FP”. And I also search the keil website:” www.keil.arm.com/devices”. I also do not find this device.
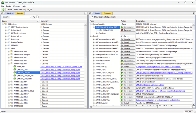
There is no device with the name "ARMCM4_FP" in our device database. When you look into the Arm devices in the Pack Installer, you can find the device "CMSDK_CM4_FP", which is part of the Keil::V2M-MPS2_CMx_BSP pack. Is this what you are searching for? See:
And you can select the device in µVision:
On our website, the device is here: https://www.keil.arm.com/devices/arm-cmsdk-cm4-fp/features/
And the pack is here: https://www.keil.arm.com/packs/v2m-mps2_cmx_bsp-keil/boards/