Hi, I am trying to write a really simple syntax in Arm Development Studio to write a value on two of the registers, R0 and R1.In command line and Registers section, I can see no change in any of the values.I tried using other registers in FP or even System registers, nothing changed!Here is my code:
#include <stdio.h>
#include <stdlib.h>
int main(void) {
printf("!!!Hello World!!!"); // prints !!!Hello World!!!
// Inline assembly to set R0 and R1 with known values.
__asm volatile (
"mov r0, #0x1234 \n\t" // Load R0 with 0x1234
"mov r1, #0x5678 \n\t" // Load R1 with 0x5678
);
// Infinite loop to allow time for inspection.
while (1) {
}
return 0;
Does your code reach main()?
I suspect you need to enable VFP (see the Cortex-M7 examples provided with Arm Development Studio) or build for no Hardware FP support.
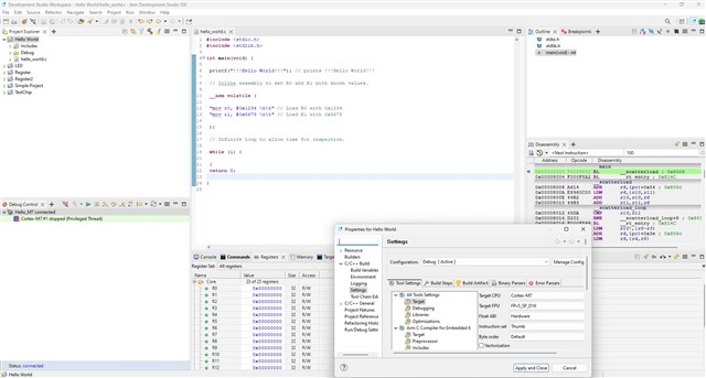
HiThank you for your reply!I assume the program is running perfectly. You can see my setting from the screenshot I provided.
From the disassembly view I see that your code is at __main, which is the C-library initialization code (this is called before the code reaches main() ).
Set a breakpoint on your inline assembly - does it ever reach that?